Blog Note 5:萌新的第二次 Galgame 破解
作者:桐遠暮羽
At A Glance
每天的逆向工程水平提高一點點…每天?每年!
今年我們來嘗試破解 SiglusEngine 的光盤驗證。

本文同樣是拿 銀色、遙遠 開刀,所以圖片也懶得找了,直接用 Blog Note 3 的。
感謝 BAHAROA 讓我抄襲圖片,,,
| 資訊一覽 | |
|---|---|
| 開發商 | tone work’s |
| 遊戲時長 | 這重要嗎?我們是來破解遊戲的 |
| 難度 | 中(直接選人) |
| 遊戲引擎 | SiglusEngine |
註:如果你第一次觀看破解遊戲的文章,我建議可以先去閱讀之前發過的
🔗Blog Note 3:萌新的第一次 Galgame 破解
那篇文章是破解 SiglusEngine 的日本地區驗證,用語詼諧幽默,易於理解,解釋了一些破解時候使用的核心概念,
如果你覺得這篇文章像謎語,可以先去看看上面這篇。
如果你覺得這篇文章太弱智,請直接教我怎麼破解更高級的驗證。
本文是破解 SiglusEngine 的光盤驗證,我覺得會成爲一坨屎山,
我儘量寫好,,,
寫在前面
tone work’s 的大長篇,到底好不好玩嘛,我覺得算是好玩的,就是你媽太長了。
銀色遙遠 這款遊戲很久之前就以非常美麗的畫風吸引了我,
只是,時到如今,幾年過去了,我還是只打通了一條線,,,
然後昨天準備翻出來重溫一下的時候,居然被光盤驗證擋住了。

我記得這遊戲是沒有光盤驗證的啊,應該是通過地區驗證就能玩了,通過地區驗證的方法在這篇文章裏。
🔗Blog Note 3:萌新的第一次 Galgame 破解
不廢話了我們直接來破解吧,,,
準備工作
所需的東西:
- IDA Pro 7.6(全泰國最強的 exe 靜態分析工具,牠到底牛逼在哪裏之後會細說)點此下載:🔗️前往 Telegram 頻道
- x64dbg (調試器,動態分析 exe 會用到)點此下載:🔗前往官網
- 已經破解過地區驗證的 銀色遙遠主程序
拿到一個 exe 就像拿到一個黑盒子,不知道裏面有甚麼,是怎麼工作的。
靜態分析是嘗試解剖黑盒子,看看裏面都是些啥;
動態分析是直接運行那個程序,看看會發生甚麼。
IDA 和 x64dbg 的介面大概都長這樣:

左上角那個最大的區域是觀察彙編代碼的地方。
開始破解
由於這個 Galgame 是 32 位程序,我們打開 x32dbg。

然後把 exe 拖進去(這裏是已經破解過地區驗證的 exe,名叫 SiglusEngine-nojapan.exe),會顯示下圖。

會發現現在 EIP 停在了程序最開始的地方,最頂上顯示了當前正在運行的模組是 ntdll.dll,這表示程序運行還沒真正進入到 Galgame 主程序的領空。
指令指針,牠會指向當前電腦 CPU 正準備要運行的那一條指令。
電腦裏面的程序在運行的時候 不僅會運行自己的代碼,還可能會調用別的程序的代碼 來幫忙完成工作。
當調用別的程序的時候,EIP 會指向別的程序的代碼,我們就稱爲 現在進入了別的程序的領空。
點一下藍色箭頭,讓程序繼續運行,這時候發現已經進入了 Galgame 主程序的領空。

接下來應該怎麼辦呢?我們應該根據程序的功能來推測程序會幹些甚麼事情。
我們已經知道,遊戲在啓動時會尋找遊戲光盤,然後進行某種驗證,來決定是否進入遊戲。
所以,我猜測遊戲內部會這麼實現:
- 列出電腦上所有的盤
- 是光盤嗎?是的話就進行某種驗證
- 不是的話就檢查下一個盤。
然後直接上谷歌嗯搜:

得到了兩條結果,分別是 GetLogicalDrives 和 GetDriveType。
有一些敏感操作,比如說列出所有的盤或者調查所有的文件,出於安全原因,不可以由程序直接操作(要不然病毒甚麼的就能直接幹翻你的系統),
此時就需要進行「系統調用」,讓 Windows 來幫你完成這個工作,告訴你結果。
也稱爲「調用 Windows API」。
現在要檢查 Galgame 到底有沒有使用這兩個 API。

進入「符號」頁面,左上角選遊戲主程序,右邊就會列出遊戲中所用到的 API,
這個表稱爲「導入表」,表示程序從系統中導入了這些函數以供利用。
在搜索框中搜索 GetLogicalDrives:

沒有,再搜索 GetDriveType:

這下有了,雙擊牠點進去,會發現來到 kernel32.dll 的領空:

可以看到這裏是一個跳轉,雙擊牠查看牠跳到哪裏:

我們發現這裏是 kernelbase 的地盤,然後在函數最開始的地方下一個斷點。
如果 Galgame 確實調用了 GetDriveType 的話,那麼在進行光盤驗證的時候將會自動暫停在紅色的地方。
多次點擊藍色的繼續運行鍵,看看會發生什麼事情。
可以看到,這個斷點被命中好多次,而且每命中一次,右邊的參數就會改變,牠從 A:\\ 改變到 Z:\\,最後遊戲彈出了警告框。
因此我們可以作出合理推斷,遊戲對電腦上的每一個盤都進行了某種判斷,如果沒有發現符合要求的盤,則會報錯。
接下來要尋找遊戲中到底在哪裏調用了 GetDriveType。。。
再進行上面錄像的操作,然後在中途停下來,如圖:

然後選擇「執行到返回」,此時 EIP 會停在一個 return 上面,再按 F7 執行一條指令:


這時 EIP 返回到了遊戲主程序的領空,並且上面那一條 call edi 就是呼叫了 GetDriveType。
記住這裏的地址,他是 00806A8A。
接下來應該怎麼辦呢?面對複雜的彙編代碼,是不是覺得無從下手?
回想你遊玩 Galgame 的經歷,女主角會傲嬌,會做妖,讓人琢磨不透,
光從一句臺詞就判斷劇情的走向,似乎不太可能。
這時候我們就應該打開路線圖,,,
(是不是有股柚子味,怎麼回事呢)
打開 IDA Pro,然後把遊戲的 exe 拖進去,稍等一下,IDA 會自動分析代碼。
分析完成後顯示如圖:

我們剛才記下了調用 GetDriveType 代碼的地址,現在是不是應該先跳轉過去看看呢?
確實應該,但是不是完全應該,我們還需要知道 Galgame 在運行時候的基地址。
當你用 IDA 打開一個 exe,第一條指令的地址會是甚麼呢?是從 0 開始嗎?
其實不是,exe 內部指明了第一條指令的地址,IDA 會尊重那個地址,並且顯示給你看。
但是用 x64dbg 進行動態分析的時候,第一條指令的地址是由 Windows 分配,
會和 IDA 中的顯示不一樣。
因此同一條指令在 IDA 和 x64dbg 中會出現在不一樣的位置。
回到 x64dbg 中,點記憶體映射,然後在最上面可以看到,

Windows 給這個程序的基地址是 5D0000.
我們要把這項信息告訴 IDA,以便讓兩邊顯示相同的地址。

點 rebase,

然後這時候再按 G 鍵,跳到 00806A8A,就可以完美找到剛才說的代碼了。

右鍵,點 Graph view,進入路線圖模式。

可以看到,在進行 GetDriveType 之後,根據結果不同程序分爲兩條路,
如果返回值不等於 5,則會走綠色那條路,如果等於 5,則會走紅色那條路。
查了一下微軟的文檔,我們瞭解到如果返回值是 5,那麼表示這個盤是一個光盤,
這也就理解了爲甚麼遊戲會在發現這個盤不是光盤的時候,就直接跳過。

然後這個光盤判斷函數的路線圖在此:

我們發現,這裏只是判斷光盤,並沒有判決遊戲能不能繼續進行的關鍵代碼,
說明關鍵代碼在外層函數,也就是這個函數返回后,由外層函數進行判斷。
接下來要找到外層函數,其實方法很簡單,回到 x64dbg,直接看調用堆棧就行了。
程序裏面一個函數調用另一個,然後再調用另一個...
就這麼瘋狂套娃,但是如果函數要返回的時候,如何知道相應的外層函數是甚麼呢?
以及從哪裏中斷,又該從哪裏重新開始呢?
調用堆棧記錄了這些信息,我們只需要觀察堆棧,就可以找到是誰調用了誰。

在堆棧窗口右鍵,然後跟隨 EBP(棧幀指針),可以看到目前堆棧的情況。

觀察發現,一個叫做 7C4504 的地方調用了這個光盤驗證函數。
在 IDA 打開這個地址。

可以看到一個 call 緊接一個 test,必定是對剛才返回的光盤盤符進行判斷。
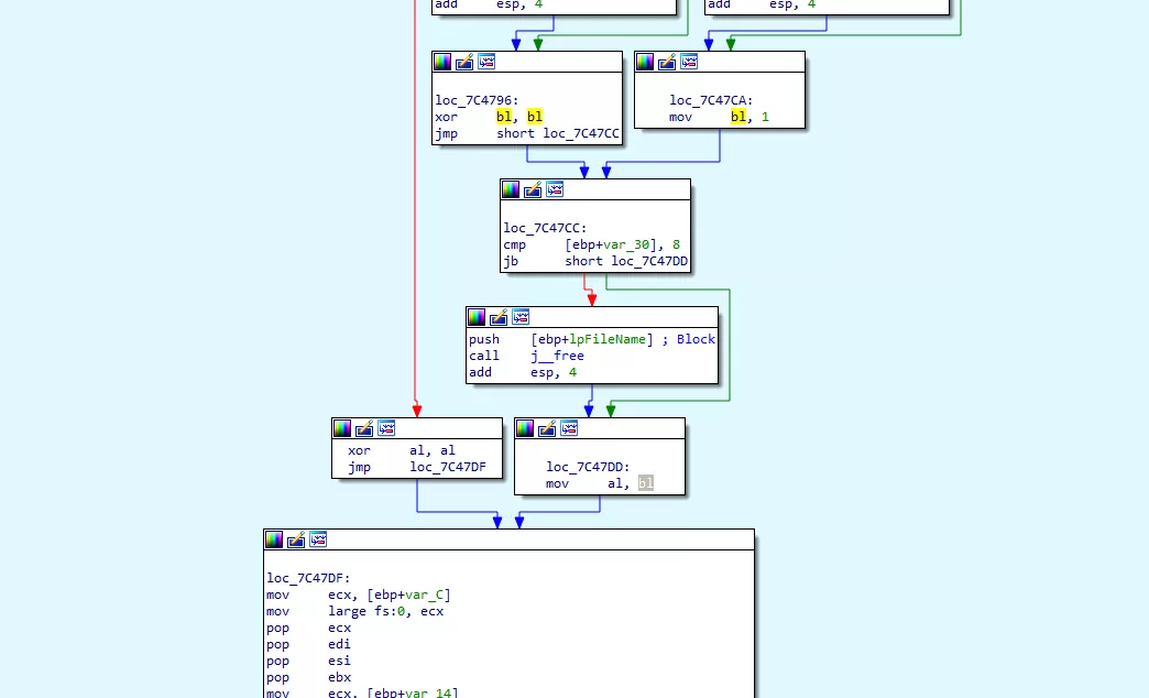
整個流程在這裏。

可以看到,程序在上面的光盤判斷后立刻分爲兩路,左邊一路直接到最底下,右邊一路又是各種判斷。
粗略觀察右邊,可以看到 dummy 的字樣,我就叫這個函數叫做 dummy 判斷函數吧。
在流程圖的最底下,我們發現:

左邊那條紅線下來就是一個 xor al, al 將返回值清零,因此我推斷如果光盤驗證返回了 0 值,代表系統中沒有光盤,則 dummy 測試會直接跳過,然後返回一個失敗。
而右邊是電腦中存在光盤的情況,我們發現這裏又分兩種情況,
一種是左邊的 xor bl, bl 將 bx 清零,猜測是 dummy 測試失敗,
而另一種是右邊的 mov bl, 1 將 bx 設爲 1,猜測是 dummy 測試通過,
最後下面將 bl 移動到 al,作爲返回值。
我們又可以再合理推斷,有一個外層函數接收了 dummy 測試的返回值,如果是 0 則失敗,是 1 則成功。
在光盤驗證返回的地方下一個斷點,然程序停在 dummy 判斷的函數,然後觀察堆棧。

發現 dummy 測試完成后會返回 7C4967,在 IDA 打開這個地址。

這裏明顯對 dummy 測試的結果進行了判斷,如果爲 1 則走左邊,爲 0 則走右邊。
拉到下面,他的結構是這樣子的:

已經非常明顯了,失敗就會不停彈窗,成功就不會,我們只需要讓牠走左邊就行了。
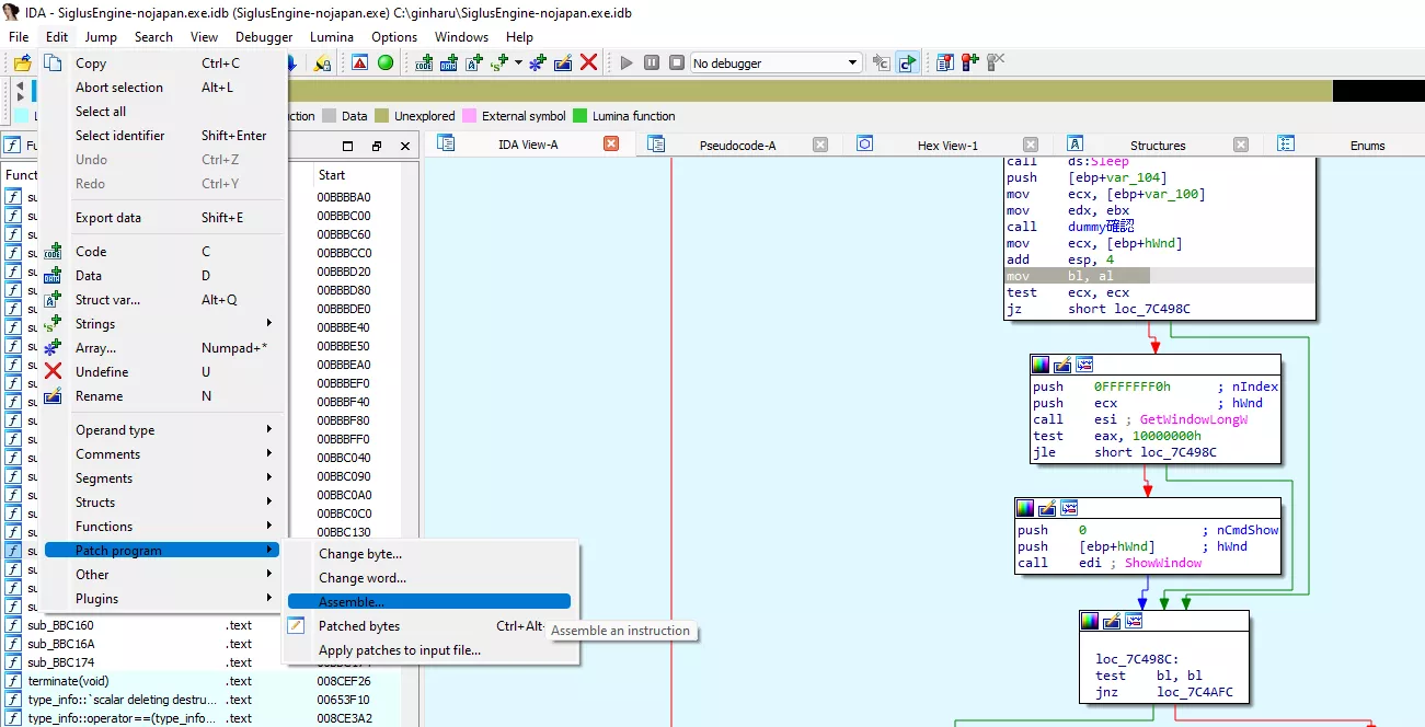
回到上面,我們發現牠判斷了 bl,如果 bl 不等於 0,則走左邊。
而設置 bl 的地方在上面可以看到,mov bl, al。

那我們直接給 bl 塞一個非零值就差不多完事了,
接下來要把 mov bl, al 改成 mov bl, 1 直接塞個 1 進去。

IDA 選定那一行,點彙編,輸入我想要的指令:

不同的指令具有不同的長度,不可以把長的指令塞到短的空間裏面去。
幸好這邊修改的指令前後的大小相同。

最後把改變的地方保存成 exe,然後打開測試。

今晚是時候來一場量子波動速通辣!
CG 欣賞
來都來了,來看一下銀色、遙遠的 CG 🎱!





資源與下載
我怎麼記得我以前發過?